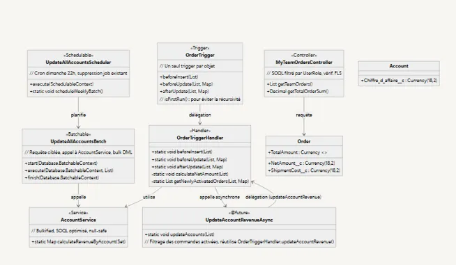
Optimization of FASHA's Apex backend: refactoring, removal of DML in loops and batch improvements.

FASHA — Apex backend optimization
FASHA is a company whose Salesforce application suffers from slow batches, locking issues during concurrent updates and disorganized code.
Vivien, the SFQUAL lead, sends a developer on assignment to refactor and optimize the entire FASHA Apex backend.